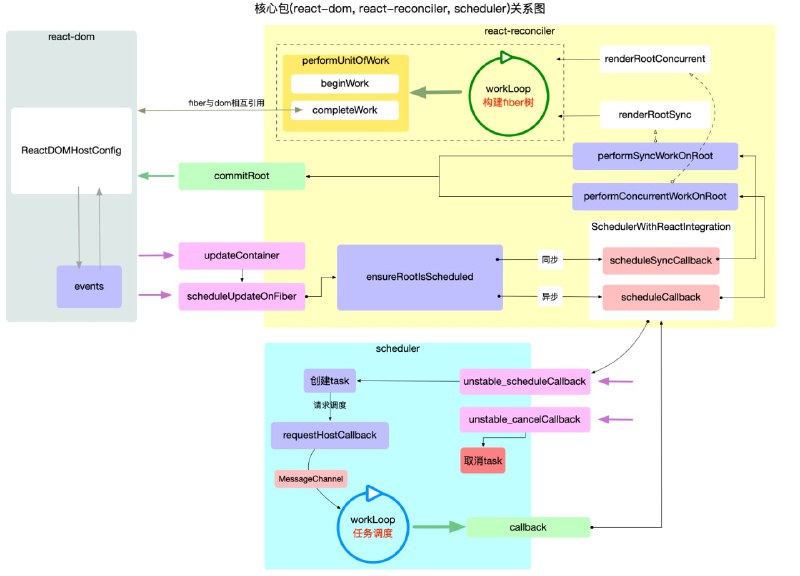
图解 React 源码系列》,作者将通过大量配图,把 #react 原理表述清楚。主要包含 React 基础概念、运行核心、数据管理、交互、高频算法等内容
一本开源的 #前端 技术书籍:《带你入门前端工程》(GitHub地址),主要记录作者在近两年来,在前端工程师实践经验和学习心得方面的总结。

书中大部分内容以理论知识 + 代码示例 + 图片进行讲解,部分章节会提供实践教程
Google 《技术开发指南》,帮助对软件专业感兴趣,或从事本专业的人员更好的掌握计算机科学,精选了各类包括来自 Google 内部的编程资源,并分为基础编程、高级编程、机器学习、云计算等四大学习路径供你参考学习。

资源库中还提供了技术面试题、编程设计理念、机器学习资料、GitHub 开源项目等内容,助你更好的实践训练。

整份技术指南内容覆盖全面且专业,建议收藏
资源名称:强制给程序分配代理工具 SocksCap64

描述:可对没有代理功能的软件或者exe 强制分配代理
梯子用户好软件,对不喜欢全局翻墙的人非常适合,单独分配代理

链接/小白羊: https://www.aliyundrive.com/s/stsyibzjWKy

🧲 文件大小:4.85M
🏷 文件类型:#软件 #代理工具
👨🏼‍🚀 来自分享:雷锋
资源名称:【船长安利】m3u8下载器-速度可以跑满,合并文件快

描述:【船长安利】m3u8下载器-速度可以跑满,合并文件快
船长自用神器推荐,建议配合 猫爪(浏览器插件) 使用
猫爪获取到m3u8地址后就可以直接填入工具了。
获取的视频不会卡,完整的获取M3U8列表,失败会自动重试,直到合并完整为止,合并速度非常快。船长力荐。

链接/小白羊: https://www.aliyundrive.com/s/8PpHm8aZH29

🧲 文件大小:6M
🏷 文件类型:#软件 / #m3u8下载器 / #PC/ #船长安利
👨🏼‍🚀 来自分享:雷锋
📢 来自频道:@shareAliyun
👥 讨论群组:@aliyundriveShare
Peermaps – 分布式、离线友好的商业地图提供商的替代品
Scrcpy,一个通过 USB(或 TCP / IP)连接到电脑上高清显示和流畅控制 Android 设备的 #工具 ,适用于 GNU/Linux、Windows 和 Mac OS,无需 root 权限
微软开源的一个 Rust 入门教程,主要讲解 #Rust 基础概念、错误处理、内存管理、自动测试、命令行程序编写等内容
#Docker 官方在 GitHub 开源的一份《Docker 入门教程》。主要讲解如何创建、运行并删除容器、数据持久化处理、多容器支持、Compose 的使用等内容
一个适合练手的 #Python 项目:Python-Mini-Projects

里面收集了 100 多个小型 Python 项目,其中包括随机密码生成器、图片批量下载脚本、网站内容抓取、聊天机器人等项目,适合新手用于日常练习
国外一名工程师在 GitHub 开源了他总结的机器学习 #指南 :《开始机器学习》(Start Machine Learning)。

主要列举了 #机器学习 入门必备的视频、书籍、开放教程等资源,并针对不同编程经验的人群,给出了不同的学习参考建议
Media is too big
VIEW IN TELEGRAM
Back to Top
粤ICP备2021131327号