资源共享频道
22:49 · 2021年9月19日 · 周日
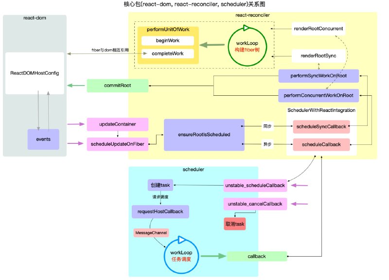
《
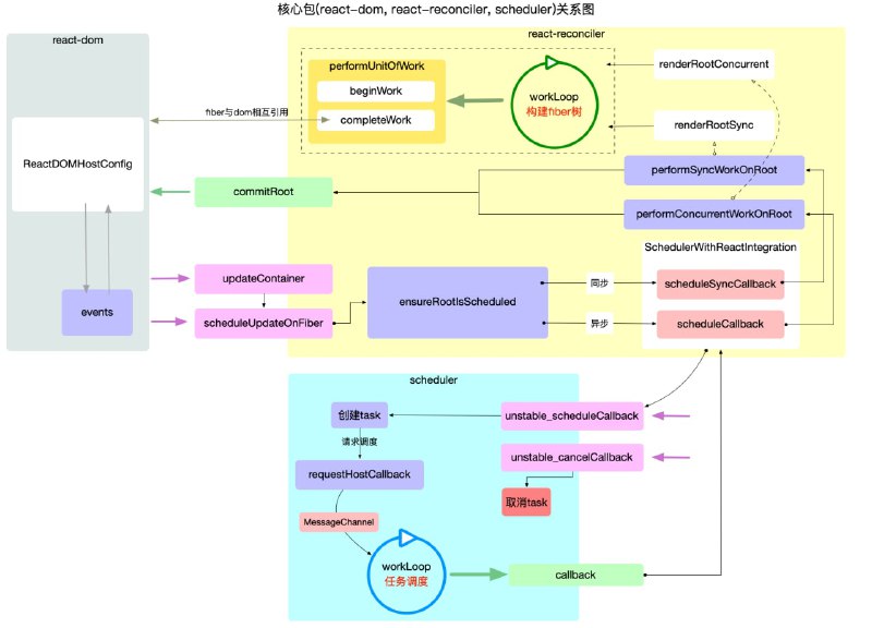
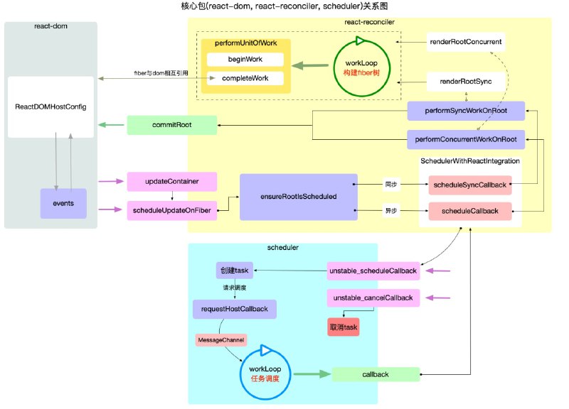
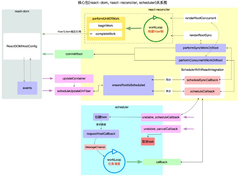
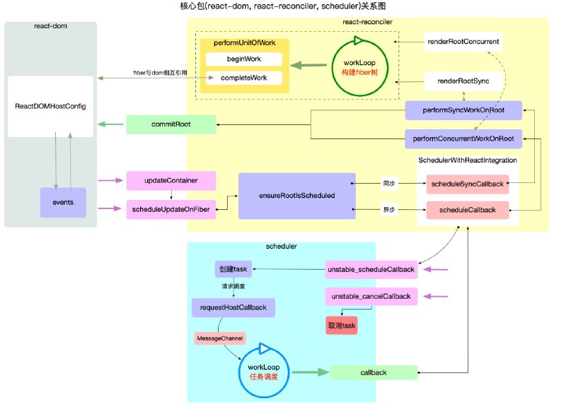
图解 React 源码系列
》,作者将通过大量配图,把 #react 原理表述清楚。主要包含 React 基础概念、运行核心、数据管理、交互、高频算法等内容
Home
网盘搜索
技术博客
网盘资源
今日热点
Powered by
BroadcastChannel
&
Sepia
粤ICP备2021131327号