资源共享频道
10:31 · 2022年4月23日 · 周六
#电子书
《
图解React原理系列
》
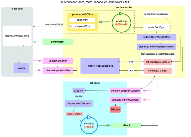
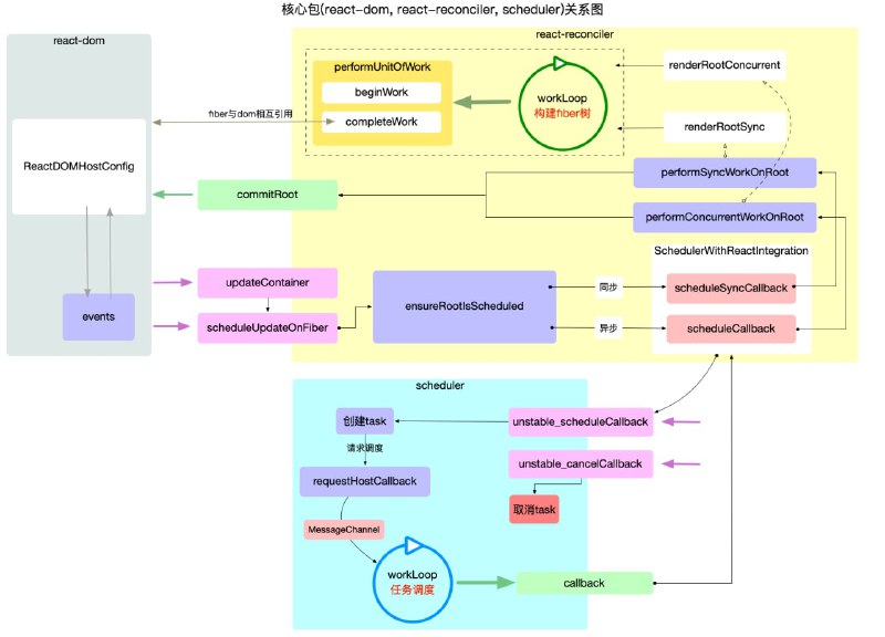
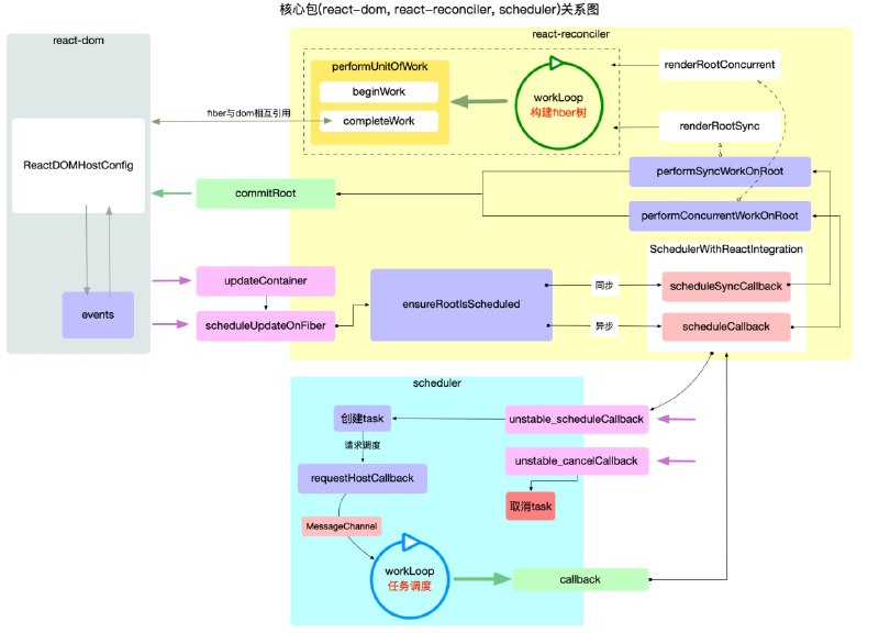
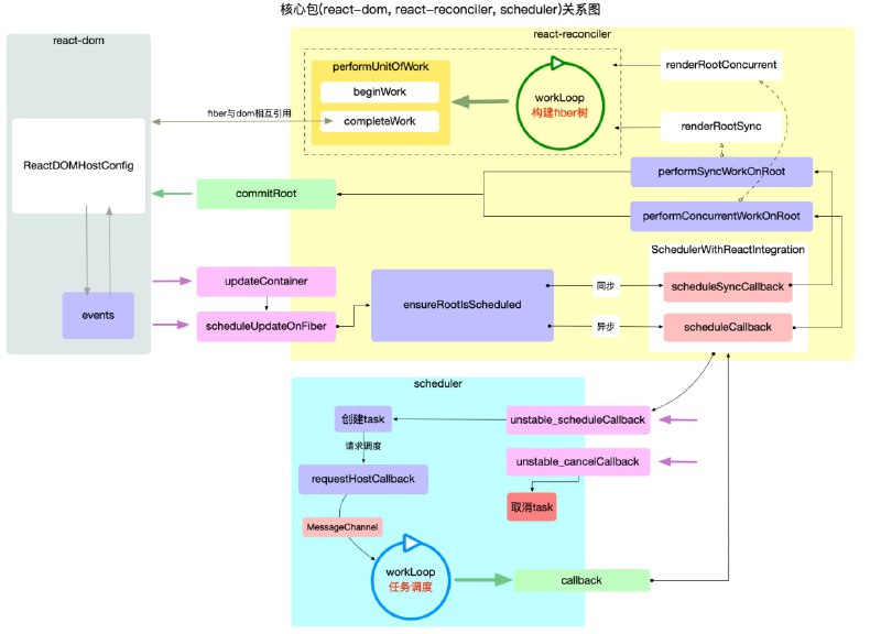
本系列以
#react
核心包结构和运行机制为主线索进行展开. 包括react 宏观结构,
react
工作循环,
react
启动模式,
react
fiber原理,
react
hook原理,
react
合成事件等核心内容.
适用读者:对react,
react
-dom开发 web 应用有实践经验.期望深入理解react内在作用原理
电子书
react
18:39 · 2021年10月15日 · 周五
React
Chrono
,一个开源的
#React
组件,可帮你创建多种样式丰富的时间轴,支持以水平、垂直、树状等不同形式进行渲染,并可用幻灯片交互播放
React
06:59 · 2021年10月7日 · 周四
30-Days-Of-
React
: 一个在30天内学习
#React
的步骤
#指南
React
指南
22:49 · 2021年9月19日 · 周日
《
图解
React
源码系列
》,作者将通过大量配图,把
#react
原理表述清楚。主要包含
React
基础概念、运行核心、数据管理、交互、高频算法等内容
react
08:02 · 2021年9月9日 · 周四
#慕课网
#专栏
#React
18-剖析
React
内部运行机制
https://www.imooc.com/read/86
18-剖析 React 内部运行机制.zip
14.2 MB
慕课网
专栏
React
Home
网盘搜索
技术博客
网盘资源
今日热点
Powered by
BroadcastChannel
&
Sepia
粤ICP备2021131327号