资源共享频道
10:31 · 2022年4月23日 · 周六
#电子书 《
图解React原理系列
》
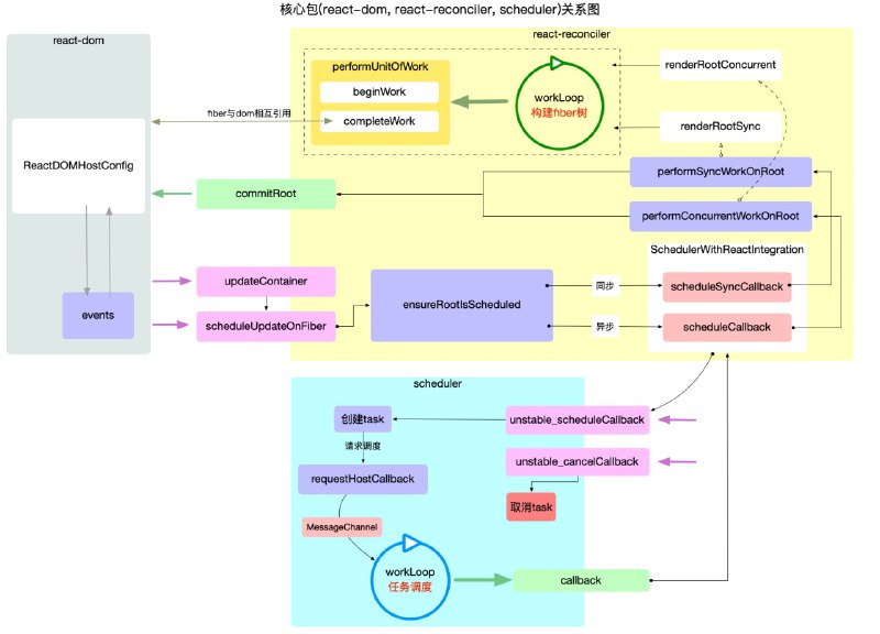
本系列以 #react 核心包结构和运行机制为主线索进行展开. 包括react 宏观结构, react 工作循环, react 启动模式, react fiber原理, react hook原理, react 合成事件等核心内容.
适用读者:对react,react-dom开发 web 应用有实践经验.期望深入理解react内在作用原理
Home
网盘搜索
技术博客
网盘资源
今日热点
Powered by
BroadcastChannel
&
Sepia
粤ICP备2021131327号