Mito:用来像Excel一样简便浏览、转换数据集的免费JupyterLab #扩展
Bili.Uwp,GitHub 上一款开源的 B 站第三方应用,支持 Windows 10/11 系统,主打设计和易用性,自发布后收到不少用户好评。
#投稿 匿名投稿
《HTML5在线小游戏》

目前包含十几款经典小游戏,点开即玩,电脑端效果更佳。

网址:https://game.1ove.club/
直男,有时候会被吐槽拍照技术太烂。不过,远没有那些妹子吐槽的,被男票拍成了大妈,或者根本就是糊的。这种说法九成左右就是为了吸引热点,矫情。你男朋友又不是傻子,拍成那样,你脑袋有包啊还不赶紧分手。

提高拍照的技巧也是有必要的。谁都想被拍得美美的。不要一拍照就剪刀手,那样太俗。学学这套课程吧。当然,首先你得要有一个女朋友!
我用阿里云盘分享了「你不可不知道的美姿摆拍技巧」,你可以不限速下载🚀
复制这段内容打开「阿里云盘」App 即可获取
链接:https://www.aliyundrive.com/s/jwWYSCvsWs7
Q1K3 - 用 13kb 的 JavaScript 向 Quake 致敬
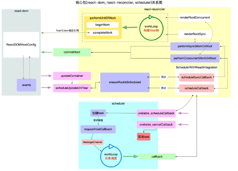
图解 React 源码系列》,作者将通过大量配图,把 #react 原理表述清楚。主要包含 React 基础概念、运行核心、数据管理、交互、高频算法等内容
一本开源的 #前端 技术书籍:《带你入门前端工程》(GitHub地址),主要记录作者在近两年来,在前端工程师实践经验和学习心得方面的总结。

书中大部分内容以理论知识 + 代码示例 + 图片进行讲解,部分章节会提供实践教程
Google 《技术开发指南》,帮助对软件专业感兴趣,或从事本专业的人员更好的掌握计算机科学,精选了各类包括来自 Google 内部的编程资源,并分为基础编程、高级编程、机器学习、云计算等四大学习路径供你参考学习。

资源库中还提供了技术面试题、编程设计理念、机器学习资料、GitHub 开源项目等内容,助你更好的实践训练。

整份技术指南内容覆盖全面且专业,建议收藏
Back to Top
粤ICP备2021131327号