直男,有时候会被吐槽拍照技术太烂。不过,远没有那些妹子吐槽的,被男票拍成了大妈,或者根本就是糊的。这种说法九成左右就是为了吸引热点,矫情。你男朋友又不是傻子,拍成那样,你脑袋有包啊还不赶紧分手。

提高拍照的技巧也是有必要的。谁都想被拍得美美的。不要一拍照就剪刀手,那样太俗。学学这套课程吧。当然,首先你得要有一个女朋友!
我用阿里云盘分享了「你不可不知道的美姿摆拍技巧」,你可以不限速下载🚀
复制这段内容打开「阿里云盘」App 即可获取
链接:https://www.aliyundrive.com/s/jwWYSCvsWs7
Q1K3 - 用 13kb 的 JavaScript 向 Quake 致敬
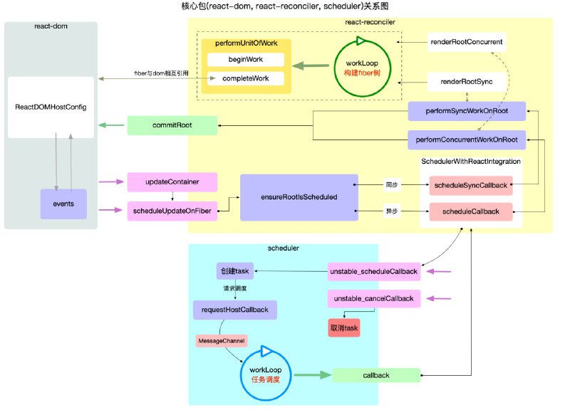
图解 React 源码系列》,作者将通过大量配图,把 #react 原理表述清楚。主要包含 React 基础概念、运行核心、数据管理、交互、高频算法等内容
一本开源的 #前端 技术书籍:《带你入门前端工程》(GitHub地址),主要记录作者在近两年来,在前端工程师实践经验和学习心得方面的总结。

书中大部分内容以理论知识 + 代码示例 + 图片进行讲解,部分章节会提供实践教程
Google 《技术开发指南》,帮助对软件专业感兴趣,或从事本专业的人员更好的掌握计算机科学,精选了各类包括来自 Google 内部的编程资源,并分为基础编程、高级编程、机器学习、云计算等四大学习路径供你参考学习。

资源库中还提供了技术面试题、编程设计理念、机器学习资料、GitHub 开源项目等内容,助你更好的实践训练。

整份技术指南内容覆盖全面且专业,建议收藏
资源名称:强制给程序分配代理工具 SocksCap64

描述:可对没有代理功能的软件或者exe 强制分配代理
梯子用户好软件,对不喜欢全局翻墙的人非常适合,单独分配代理

链接/小白羊: https://www.aliyundrive.com/s/stsyibzjWKy

🧲 文件大小:4.85M
🏷 文件类型:#软件 #代理工具
👨🏼‍🚀 来自分享:雷锋
资源名称:【船长安利】m3u8下载器-速度可以跑满,合并文件快

描述:【船长安利】m3u8下载器-速度可以跑满,合并文件快
船长自用神器推荐,建议配合 猫爪(浏览器插件) 使用
猫爪获取到m3u8地址后就可以直接填入工具了。
获取的视频不会卡,完整的获取M3U8列表,失败会自动重试,直到合并完整为止,合并速度非常快。船长力荐。

链接/小白羊: https://www.aliyundrive.com/s/8PpHm8aZH29

🧲 文件大小:6M
🏷 文件类型:#软件 / #m3u8下载器 / #PC/ #船长安利
👨🏼‍🚀 来自分享:雷锋
📢 来自频道:@shareAliyun
👥 讨论群组:@aliyundriveShare
Peermaps – 分布式、离线友好的商业地图提供商的替代品
Scrcpy,一个通过 USB(或 TCP / IP)连接到电脑上高清显示和流畅控制 Android 设备的 #工具 ,适用于 GNU/Linux、Windows 和 Mac OS,无需 root 权限
微软开源的一个 Rust 入门教程,主要讲解 #Rust 基础概念、错误处理、内存管理、自动测试、命令行程序编写等内容
Back to Top
粤ICP备2021131327号