Track Awesome List Github 上有许多 Awesome List 类的项目,Star 或者 Watch 了也很难跟踪它新增了什么,用这个网站则可以满足这个需求,在上面不仅可以找到热门项目,还可以使用 RSS 来订阅它们的变更
——第 017 期「野生架构师」周刊
#开源 #网站
FilmGrab 一个有着很多电影高清截图的网站,目前收录了横跨100多年超过80万张的电影截图,可以按导演、摄影师等进行选择,也可以按照类别、年份、纵横比等内容进行筛选!
相关:
Moviemania 互联网上最大的无水印高分辨率电影壁纸网站
tunefind 一个专门收录电视剧、电影、综艺以及游戏中BGM的网站,最大特点是能找到一部作品中包含的所有bgm,还会告诉你这些bgm具体出现在哪个场景!
#壁纸 #图片 #网站 #电影 #BGM
一个交互式、可视化数据分析 #工具 Perspective,可用于创建数据报告、数据面板、科研笔记及应用。

为了便于开发者与数据科学家上手使用,开发团队还提供了十几个案例供参考学习,其中包含电影、超市、地铁、流媒体等多个分类。
一款国产 #API 管理 #工具Apifox

该工具基于可视化界面来管理 API 文档,支持 API 自动化测试、CI 持续集成、团队协作,并且它还能根据模型,自动为项目生成 API 代码。

此外,apifox 还配套了一系列中文教程与文档,让你能更快上手工具的使用。

总的来说,该工具优化了国内开发者用户的使用体验,并打通了 API 开发的整个流程,进一步提升了开发效率
hashcat 号称是世界上最快、最陷阱的 #密码恢复 工具,支持超过 300 种高度优化的哈希算法的独特的攻击模式。hashcat 目前支持 Linux、Windows 和 macOS 上的 CPU、GPU 和其他硬件加速器,并具有帮助实现分布式密码破解的 #工具

特点:

世界上最快的的密码恢复器
同时也是世界上第一个以及唯一的内核规则引擎
开源、自由
支持多平台多操作系统(Linux、Windows、macOS,CPU、GPU、APU 等)
支持分布式破解
支持交互式暂停、恢复
支持会话
支持还原
支持从文件和标准输入读入密码
支持十六进制盐和十六进制字符集
支持自动性能调优
内置基准测试系统
集成热监控器
支持 350 多种哈希算法
Youtube.js – 围绕 YouTube 私有 API 的全功能包装器
浏览器缓存详解 本篇较为完整地整理了浏览器中缓存的机制和使用的相关知识
关于如何通过静态代码分析提高编码技能的指南

在发现潜在的安全漏洞、错误和代码异味方面,静态代码分析非常出色。 本文使用 SonarQube 进行了尝试,SonarQube 是一种流行的静态代码分析开源 #工具 #指南
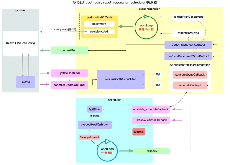
#电子书图解React原理系列

本系列以 #react 核心包结构和运行机制为主线索进行展开. 包括react 宏观结构, react 工作循环, react 启动模式, react fiber原理, react hook原理, react 合成事件等核心内容.
适用读者:对react,react-dom开发 web 应用有实践经验.期望深入理解react内在作用原理
Back to Top
粤ICP备2021131327号