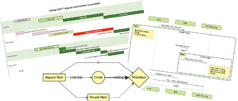
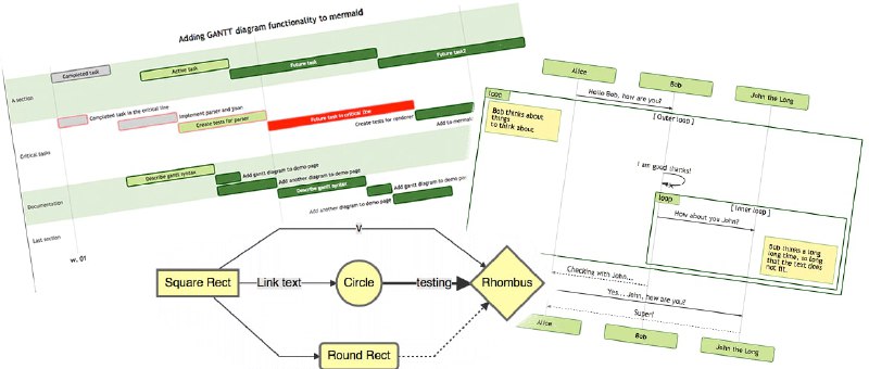
Mermaid 类似 plantuml 的 #画图工具

GitHub前阵子针对Markdown编辑器进行了更新,现在开发者可以直接在 Markdown 中用 Mermaid 来绘制各类流程图、甘特图、序列图、关系图等图表了。

Mermaid是一款受到Markdown语法启发而诞生的JavaScript图表工具,由开发者 Knut Sveidqvist 所负责维护,目前在 GitHub 已积累 42000 Star,在技术圈内受众颇广。

该工具的主要作用,是能直接通过文本,来动态调整与创建各种实用的图表。

此前GitHub只能通过插入图片的方式来为文档添加图表,这种方式步骤比较繁琐,且不利于团队项目的协作维护。这次更新后,各类图表的修改与更新记录也可以溯源了
 
 
Back to Top
粤ICP备2021131327号