资源共享频道
23:02 · 2022年4月24日 · 周日
Youtube.js
– 围绕 YouTube 私有 API 的全功能包装器
23:01 · 2022年4月24日 · 周日
浏览器缓存详解
本篇较为完整地整理了浏览器中缓存的机制和使用的相关知识
00:44 · 2022年4月24日 · 周日
klose的博客
里面记录了作者很多的读书
#笔记
笔记
00:43 · 2022年4月24日 · 周日
关于如何通过静态代码分析提高编码技能的指南
在发现潜在的安全漏洞、错误和代码异味方面,静态代码分析非常出色。 本文使用 SonarQube 进行了尝试,SonarQube 是一种流行的静态代码分析开源
#工具
#指南
工具
指南
10:31 · 2022年4月23日 · 周六
#电子书
《
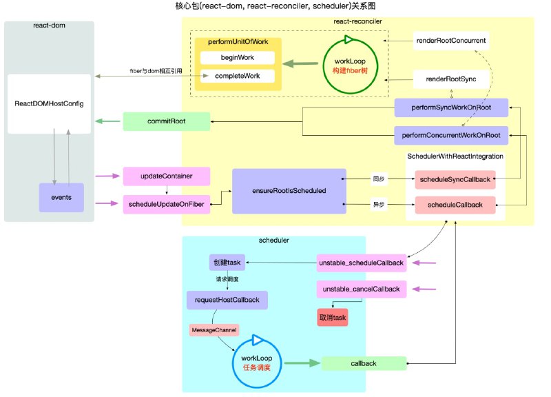
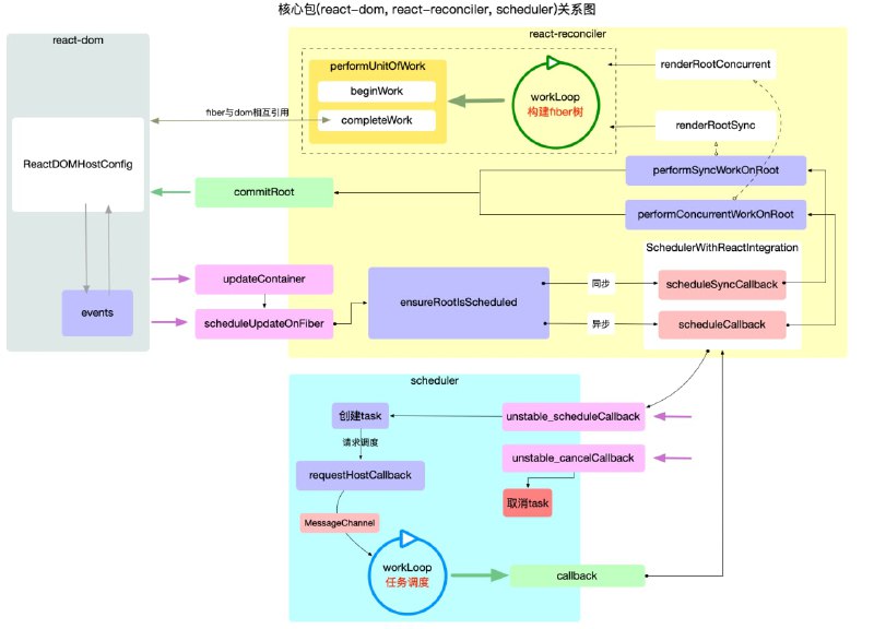
图解React原理系列
》
本系列以
#react
核心包结构和运行机制为主线索进行展开. 包括react 宏观结构, react 工作循环, react 启动模式, react fiber原理, react hook原理, react 合成事件等核心内容.
适用读者:对react,react-dom开发 web 应用有实践经验.期望深入理解react内在作用原理
电子书
react
10:31 · 2022年4月23日 · 周六
#电子书
《
应急响应实战笔记
》
这是一个关于安全事件应急响应的项目,告诉读者面对各种各样的安全事件,该怎么处理。从系统入侵到事件处理,收集和整理了一些案例进行分析。内容比较基础,是作者两年前写的,不过里面很多东西还没过时
电子书
10:31 · 2022年4月23日 · 周六
Offer一箩筐
一份高质量的
#简历
撰写
#指南
简历
指南
10:31 · 2022年4月23日 · 周六
#电子书
《
学习算法和刷题的框架思维
》
这是之前很火的《
labuladong 的算法小抄
》作者的新项目。内容分两大部分:第一部分是递归思维的训练,主要是讲透二叉树相关的问题;之后的部分是算法技巧的速查手册,包括动态规划、回溯算法、数组、链表等等多种常见题型可能用到的解题套路
#算法
#手册
电子书
算法
手册
Before
After
Home
网盘搜索
技术博客
网盘资源
今日热点
Powered by
BroadcastChannel
&
Sepia
粤ICP备2021131327号