关于如何通过静态代码分析提高编码技能的指南

在发现潜在的安全漏洞、错误和代码异味方面,静态代码分析非常出色。 本文使用 SonarQube 进行了尝试,SonarQube 是一种流行的静态代码分析开源 #工具 #指南
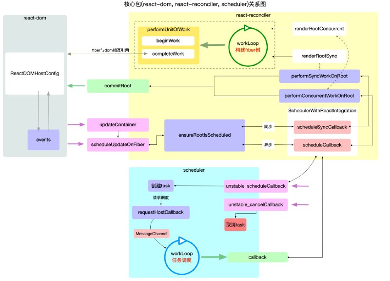
#电子书图解React原理系列

本系列以 #react 核心包结构和运行机制为主线索进行展开. 包括react 宏观结构, react 工作循环, react 启动模式, react fiber原理, react hook原理, react 合成事件等核心内容.
适用读者:对react,react-dom开发 web 应用有实践经验.期望深入理解react内在作用原理
#电子书应急响应实战笔记

这是一个关于安全事件应急响应的项目,告诉读者面对各种各样的安全事件,该怎么处理。从系统入侵到事件处理,收集和整理了一些案例进行分析。内容比较基础,是作者两年前写的,不过里面很多东西还没过时
#电子书学习算法和刷题的框架思维

这是之前很火的《 labuladong 的算法小抄》作者的新项目。内容分两大部分:第一部分是递归思维的训练,主要是讲透二叉树相关的问题;之后的部分是算法技巧的速查手册,包括动态规划、回溯算法、数组、链表等等多种常见题型可能用到的解题套路 #算法 #手册
PDF 补丁丁是一个 PDF 处理 #工具 ,主要功能:

1.修改 PDF 文档:修改文档属性、页码编号、页面链接;统一页面尺寸;删除自动打开网页等动作;去除复制及打印限制;设置阅读器初始模式;清理文档隐藏垃圾数据;重新压缩黑白图片;旋转页面。
2.贴心 PDF 书签编辑器:带有阅读界面(具有便于阅读竖排文档的从右到左阅读方式),可批量修改 PDF 书签属性(颜色、样式、目标页码、缩放比例等),书签可精确定位到页面中间;在书签中执行查找替换(支持正则表达式及 XPath 匹配、可快速选择篇、章、节书签),自动快速生成文档书签。
3.制作 PDF 文件:合并已有 PDF 文件或图片,生成新的 PDF 文件;合并后的 PDF 文档带有原文档的书签,还可挂上新书签(或根据文件名生成),新书签文本和样式可自定义;合并的 PDF 文档可指定统一的页面尺寸,以便打印和阅读。
4.拆分或合并 PDF 文件,并保留原文件的书签或挂上新的书签。
5.高速无损导出 PDF 文档的图片。
6.将 PDF 页面转换为图片。
7.提取或删除 PDF 文档中指定的页面,调整 PDF 文档的页面顺序。
8.根据 PDF 文档元数据重命名 PDF 文件名。
9.调用微软 Office 的图像识别引擎分析 PDF 文档图片中的文字;将图片 PDF 的目录页转换为 PDF 书签。识别结果可写入 PDF 文件。
10.替换字体:替换文档中使用的字体;嵌入字库到 PDF 文档,消除复制文本时的乱码,使之可在没有字库的设备(如 Kindle 等电子书阅读器)上阅读。
11.分析文档结构:以树视图显示 PDF 文档结构,可编辑修改 PDF 文档节点,或将 PDF 文档导出成 XML 文件,供 PDF 爱好者分析、调试之用。
12.永久免费,绝不过期,无广告,无弹出废话对话框,不窥探隐私。

软件的源代码完全开放 github gitee
Polacode vs code的一款代码截图美化 #插件,能够轻松创造出漂亮的代码截图。 #截图工具
Back to Top
粤ICP备2021131327号